Mobile-Menu

ACMP Intune Management Aagon präsentiert Plattfrom für Cloud- und On-Premises-Endpoints

Von Marvin Djondo-Pacham 1 min Lesedauer

Anbieter zum Thema

Das neue „ACMP Intune Management“ verknüpft und verwaltet sowohl die Cloud- als auch die stationäre IT-Infrastruktur. Damit verbindet das System die beiden Welten unter einer Oberfläche.

Mit „ACMP Intune Management“ können Unternehmen unterschiedliche IT-Infrastrukturen verbinden.(Bild:  Midjourney / KI-generiert)
Mit „ACMP Intune Management“ können Unternehmen unterschiedliche IT-Infrastrukturen verbinden.
(Bild: Midjourney / KI-generiert)

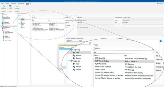
Übersicht über die integrierten Portale des neuen ACMP Intune Management. Die Zuweisung der Apps erfolgt direkt aus der ACMP Suite.(Bild:  Aagon)
Übersicht über die integrierten Portale des neuen ACMP Intune Management. Die Zuweisung der Apps erfolgt direkt aus der ACMP Suite.
(Bild: Aagon)

Als Teil der neuen ACMP-Version 6.8. integriert das „ACMP Intune Management“ Microsofts Endpunkt-Lösung „Intune“ in die ACMP-Suite. Dies soll eine einheitliche und sichere Verwaltung der gesamten IT-Infrastruktur über eine Oberfläche ermöglichen. Auch iOS- und Android-Geräte sollen sich detailliert managen lassen.

MS Intune erweitert die Fähigkeiten von ACMP auf die gesamte IT-Infrastruktur, einschließlich Clients, Server und weiterer IT-Komponenten. Die Integration ermöglicht die zentrale Steuerung aller Endgeräte. Bei Bedarf lassen sich mehrere Instanzen von MS Intune integrieren.

Hybride UEM-Strategie

Unternehmen können eine hybride Unified Endpoint Management-Strategie (UEM) über die Cloud (Intune) und die stationäre Infrastruktur (ACMP) realisieren. Dies bietet eine vereinfachte Verwaltung, automatisierte Prozesse und ein hohes Sicherheitsniveau bei der Endgeräteverwaltung.

Zudem ist ACMP 6.8 vollständig kompatibel mit der Microsoft Azure DB. Die Datenbank des ACMP Servers lässt sich in der Azure Cloud betreiben – eine eigene Serverinfrastruktur ist somit nicht erforderlich.

Weitere Neuerungen von ACMP 6.8 im Überblick

Die zweite große Erweiterung betrifft das Modul „Cawum“, welches regelmäßiges Patch und Update Management für Betriebssysteme bietet und eine Alternative zu Microsofts „WSUS“ darstellt. Cawum steuert nur die notwendigen Update Files ein und bietet Treiberaktualisierungen aus Drittanbieter-Katalogen wie Dell, Lenovo und HP. Ein weiteres Feature ist die ACMP Unix Skript Verwaltung, die die Verteilung von Skripten auf Unix-basierten Umgebungen ermöglicht, einschließlich Linux und Mac.

(ID:50449667)

Jetzt Newsletter abonnieren

Täglich die wichtigsten Infos zu Netzwerktechnik, IP-Kommunikation und UCC

Mit Klick auf „Newsletter abonnieren“ erkläre ich mich mit der Verarbeitung und Nutzung meiner Daten gemäß Einwilligungserklärung (bitte aufklappen für Details) einverstanden und akzeptiere die Nutzungsbedingungen. Weitere Informationen finde ich in unserer Datenschutzerklärung. Die Einwilligungserklärung bezieht sich u. a. auf die Zusendung von redaktionellen Newslettern per E-Mail und auf den Datenabgleich zu Marketingzwecken mit ausgewählten Werbepartnern (z. B. LinkedIn, Google, Meta).

Aufklappen für Details zu Ihrer Einwilligung